1.0推送软件操作说明
1. 停止推送/删除推送/添加推送
停止推送:推送软件上取消勾选推送,点保存(可能无法保存,重启推送软件)
推送状态查询:在DataSyncPushConnector 数据库中,找到项目名+DataSync命名的表,NeedUplot中1代表推送、0代表不推送。
删除推送:仅支持在数据库中删除。在DataSyncPushConnector 数据库中,找到项目名+DataSync命名的表,选中推送的站点,右键删除。(或运行命令delete from ### where *** =’&&&’意思是删除###表中的***字段为&&&的数据)
添加推送:在最后一行输入推送信息,重启推送软件即可。

2. 推送配置
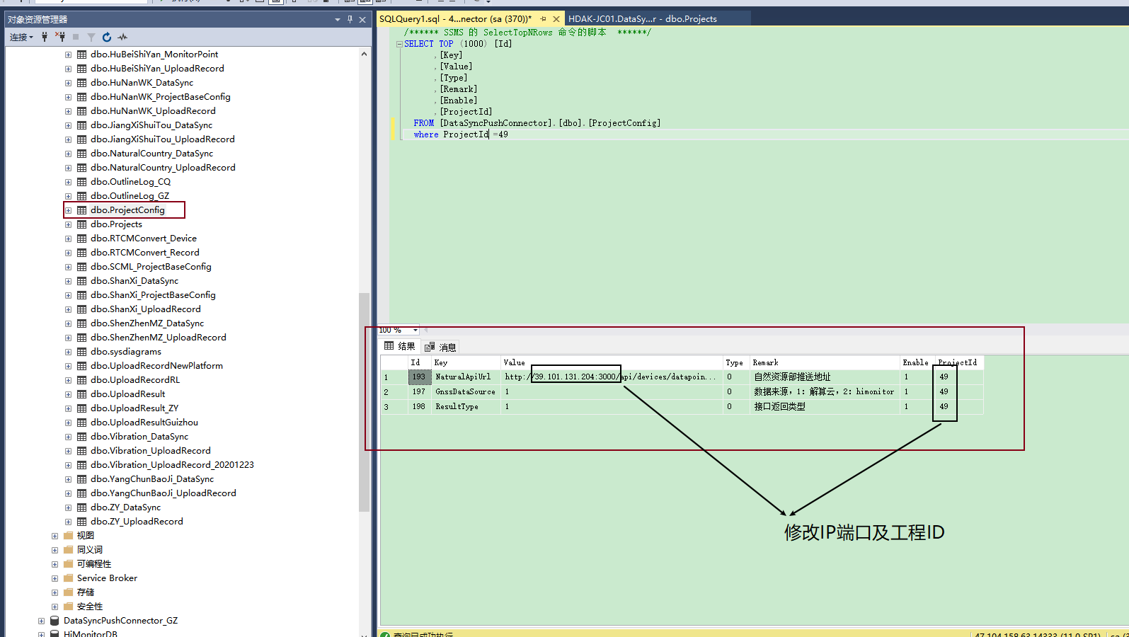
在ProjectConfig表格中,添加进行添加修改配置,ProjectID对应Projects表中的ID。


3. 新建项目
- 在Projects中添加项目,例:添加自然自然局的推送,仿照广西项目,ID顺序增加,其他不变



- 在ProjectsConfig中模仿广西项目添加配置,修改IP端口及工程ID对应

- 在推送软件MonitoringConnector.exe.config配置文件中 key=”RunProjects” value的值添加进去工程ID

- 重启推送软件,导入推送模板